1 Understanding generative AI web apps
Generative AI is reshaping web development by enabling apps to produce dynamic, context-aware content—text, images, code, and media—rather than relying on static data or predefined flows. This chapter introduces the distinctive value of generative AI web apps, contrasts them with traditional AI, and highlights how adaptive, conversational experiences unlock new product possibilities. With rapid advances and broad accessibility, developers can now deliver personalized interfaces, automate workflows, and craft richer user journeys across domains like marketing, support, and learning.
The chapter lays out a practical mental model and architecture for these apps: large models at the core, intuitive conversational UIs, robust backends for orchestration and safety, data processing pipelines, deep API integrations, and deployment strategies for scale and reliability. It surveys the AI ecosystem and the tools used throughout the book—React, Next.js, Vercel AI SDK, and LangChain—for building real products without reinventing infrastructure. Grounding the why and how, it revisits recent breakthroughs such as transformers and self-attention, explains major generative model families (GANs, autoregressive, transformer-based, VAEs, RNNs), and connects them to concrete use cases like marketing toolkits, customer experience chatbots, and mock interview agents.
Acknowledging power and risk, the chapter addresses limitations and implications: output quality and hallucinations, bias, security misuse, resource costs, and regulatory concerns. It outlines pragmatic safeguards—clear objectives and context-setting, parameter tuning, validation and cross-checking, retrieval-augmented techniques, bias auditing, and privacy-minded backends—while emphasizing UX best practices like streaming responses, multimodal inputs, and accessible components. Finally, it previews the learning path and outcomes: mastering the ecosystem and patterns, then applying them in two portfolio-grade projects—an interview assistant with voice feedback and a RAG-powered knowledge system—to confidently design, build, and ship generative AI web apps.
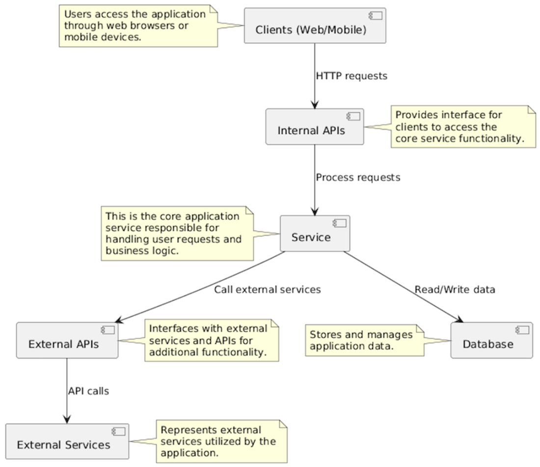
This diagram visually represents the flow of information and interactions between different components of a generative AI web application.

Simplified architecture diagram of a web application ecosystem. Clients, including web browsers and mobile devices, interact with the core application service, which handles user requests and business logic. The service interacts with a database to store and manage application data. Additionally, the service communicates with external APIs to access additional functionality and interacts with external services utilized by the application.

The diagram demonstrates how a Generative AI web app works: users input data, the app processes it, selects a model, generates content, delivers it, and optionally collects feedback.

An example of how AI can be used to detect whether a picture of a cat is a cat or not. It accepts an image as input and responds with yes or no (or 0 and 1).

This image shows the relationship between "generative" AI, machine learning (ML), and traditional AI.

This website https://thesecatsdonotexist.com/ shows pictures of cats that do not exist in the real world! They are all AI Generated.

This image shows some of DALL-E Generated images based on a text prompt. Source: https://openai.com/research/dall-e

Summary
- Generative AI has become very popular in recent years due to the explosion of Large Language Models (LLMs) and ChatGPT.
- Real-world uses of generative AI in web applications range from digital marketing and customer experience management to mock interview applications.
- Foundational research like Google's "Attention is All You Need" laid the groundwork for transformative technologies such as transformers, which simplified natural language processing tasks by leveraging attention mechanisms. Transformers revolutionized language modeling by improving efficiency and accuracy in understanding textual data, addressing long-standing challenges faced by traditional AI models.
- Software engineers have been using AI long before generative AI came into existence. Common applications include machine learning, search recommendations, chatbots and computer vision.
- Generative AI can generate not only text, but all sorts of media resources like images, video clips and audio. This greatly enhances their potential usage in web applications.
- Key components of generative AI web applications include AI models powered by large language models (LLMs), UI and conversational AI components, backend infrastructure, data processing pipelines, API integration, and deployment and scaling mechanisms.
- Limitations of generative AI include quality control issues, resource intensiveness, security concerns, and regulatory compliance.
- Concerns and implications of generative AI include its potential impact on jobs, the reliability of outputs, handling bias, and enhancing the user experience.
- This book will teach you all the tools and techniques you need to know to build generative AI web apps with React and Next.js.